Association de la guerre électronique de l’armée de terre
Le RR-TM-2
26 avril 2020.
Le RR-TM-2 a été durant les années 1970 à 2000 le récepteur d’écoute et d’interception en ondes décamétriques des stations de guerre électronique.
Le récepteur RR-TM-2 couvre l’écoute de 1 à 30 MHz en 29 sous-gammes de 1 MHz. Il permet l’écoute des émissions du type A1, A2, A3 et BLU. L’appareil peut fonctionner seul ou en diversité d’espace.
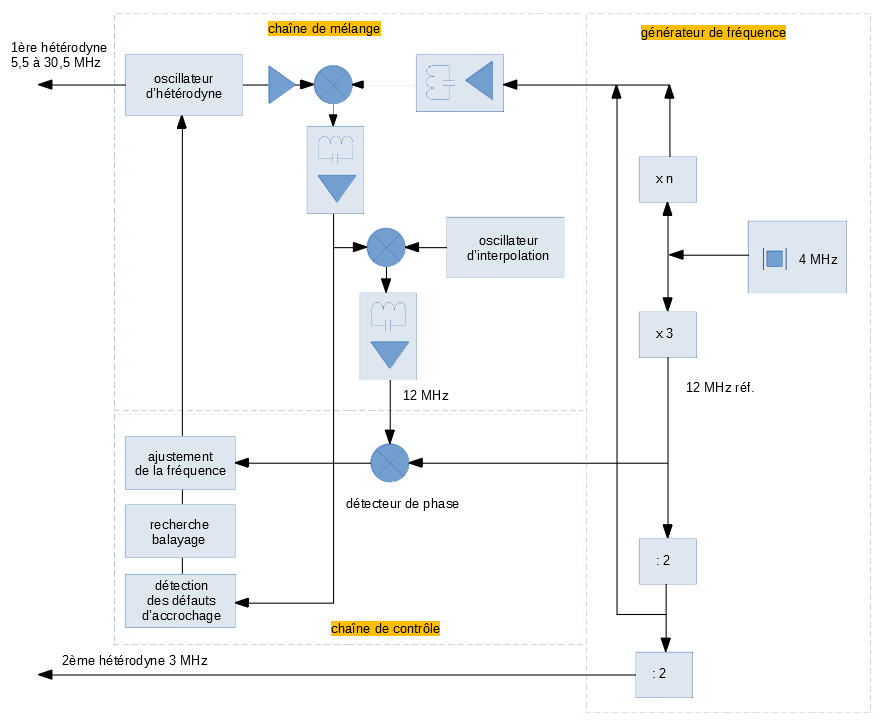
La technologie est celle d’un superhétérodyne à triple changement de fréquence. Il est entièrement transistorisé. La précision d’affichage est meilleure que 250 Hz. La stabilité à température constante est meilleure que 100 Hz en 24 heures. Certains modèles ont été équipés d’un affichage numérique de la fréquence. Les oscillateurs locaux sont pilotés par une chaîne d’asservissement à partir d’un quartz de référence à 4 MHz.
L’alimentation peut se faire sur secteur 50 ou 60 Hz, de 105 à 240 volts ou sur batterie 12 ou 24 V. La consommation n’excède pas 30 watts.
Des équipements annexes peuvent augmenter les capacités du récepteur :
démodulateur télégraphique
sélecteur de bande BLI
adaptateur panoramique
fréquencemètre
Le RR-TM-2 a été construit par la Compagnie générale de télégraphie Sans Fil CSF sous la désignation RS560.
Performances principales
Les trois fréquences d’hétérodyne sont fournies ou fixées par oscillateur à quartz. Les deux premières sont rattachées à un quartz de référence à 4 MHz. La dernière provient de deux oscillateurs à quartz, indépendants de la chaîne principale.
Sélectivité HF
La sélectivité HF protège le poste de la réception de signaux parasites.
protection contre les fréquences images supérieure à 60 dB
protection contre les fréquences intermédiaires supérieure à 70 dB
protection contre les parasites apportés par le secteur supérieure à 60 dB
protection contre les inductions directe pour les champs inférieurs à 10 mV/m
Sélectivité FI
Autour de la fréquence intermédiaire à 60 kHz un filtrage est assuré suivant 5 bandes possibles.
| filtre | largeur à - 6 dB | largeur à - 60 dB |
| 12 kHz | 12 kHz | 36 kHz |
| 6 kHz | 6 kHz | 21 kHz |
| 3 kHz | 3 kHz | 11,6 kHz |
| 1,5 kHz | 1,5 kHz | 6,4 kHz |
| BLU | la bande passante de ce filtre est représentée ci dessous |
bande étroite
Le récepteur peut être équipé d’un des trois filtres suivant :
| filtre | largeur à - 6 dB | largeur à - 60 dB |
| 700 Hz | 700 Hz | 3,5 kHz |
| 400 Hz | 400 Hz | 3,5 kHz |
| 200 Hz | 200 Hz | 3,5 kHz |
Réjection d’un brouilleur en FI
Un dispositif de réjection des fréquences proches de la fréquence d’accord agit sur la troisième FI.
L’atténuation est :
> 28 dB dans une bande de +- 3 kHz
> 20 dB dans une bande de +- 6 kHz
Clarifiage - affichage
Après calibrage la précision d’affichage est supérieure à 250 Hz. Une commande manuelle de clarifiage permet de faire glisser la fréquence d’accord de +- 150 Hz.
Transmodulation
Un brouilleur écarté de 12 kHz et modulé à 1000 Hz au taux de 30 % produit une transmodulation de moins de 1,5 % (signal / brouilleur > 26 dB).
Réjection des oscillateurs internes dans l’antenne
Inférieure ou égale à 10 µV dans une charge de 75
.
Sensibilité
| mode | bande passante | rapport signal/bruit | sensibilité (µV FEM) |
| A1 | 700 Hz | >= 10 dB | 0,5 |
| A3 | 6000 Hz | >= 26 dB | 20 |
| A3 | 6000 Hz | >= 40 dB | 350 |
| BLU | 300 à 2500 Hz | >= 26 dB | 5 |
| BLU | 300 à 2500 Hz | >= 40 dB | 100 |
La sensibilité décroît de 6 dB entre 1,5 et 2 MHz et jusqu’à 40 dB entre 1 et 1,5 MHz.
Le facteur de bruit varie de 7 dB vers 2 MHz à 12 dB vers 30 MHz.
Commande automatique de gain
On observe une variation du niveau BF inférieure à 6 dB pour une variation du niveau HF de 70 dB (quand les signaux sont au dessus de 20 µV en A3, 2 µV en A1, 5 µV en BLU).
Suivant le mode de fonctionnement les constantes de temps sont différentes.
| mode | sensibilisation | désensibilisation |
| A1 lent | 2 s | 0,02 s |
| A1 rapide | 0,5 s | 0,02s |
| A3 | 0,1 s | 0,1s |
| BLU | 2 s | 0,02s |
La commande de gain HF du récepteur dose la tension CAG. Le contrôle automatique de gain peut être mis hors circuit.
Stabilité
Après 15 minutes de fonctionnement, pour une variation de +- 25° C autour de 25 ° C on observe une dérive de moins de +- 12.10-6. Une variation de +- 10 % dans la tension d’alimentation produit une dérive de moins de 50 Hz.
Stabilité de l’oscillateur de battement
Le BFO fournit une oscillation qui va de 57 à 63 kHz. La stabilité de cette fréquence est de 1.10-4 pendant 2 heures à 25 ° C.
Sorties BF
L’amplificateur BF dispose de quatre sorties
HP intérieur 100 mW
HP extérieur 800 mW
casque 600
50 mW
ligne 600 ![]()
La bande passante à – 3 dB est de 250 Hz à 4 kHz.
La distorsion harmonique est inférieure à 5 % pour 500 mW sur 5
.
Le récepteur seul pèse 18,5 kg. Il peut être installé en coffret ou en rack standard 19 pouces.


